Onglets d’affichage des Traces d’audit
Un onglet Audit s'affiche dans le ruban du module Traces d'audit en mode Affichage :
|
Onglet |
Description |
|---|---|
|
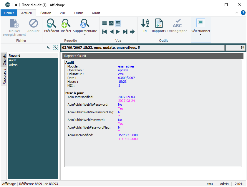
Résumé |
Présente l'enregistrement de trace d'audit comme une simple page comme affiché : Cette vue se compose de deux sections. La section Audit contient des informations communes à tous les enregistrements de la trace d'audit. La deuxième section contient des informations spécifiques à l'opération. Si l'enregistrement d'audit concerne une opération de mise à jour, cette vue contiendra les nouvelles et les anciennes valeurs afin que les utilisateurs puissent déterminer quels champs ont été modifiés : Les anciennes valeurs sont affichées sous les nouvelles et en violet (dans cet exemple). Il est possible de configurer les couleurs utilisées pour afficher les données en utilisant la boîte Options (Fichier>Options) et en sélectionnant l'onglet Couleurs. Audit est celle pour les données courantes, et celle de Audit précédent est utilisée pour les valeurs précédentes :
Lors de l'affichage des champs qui contiennent des listes de valeurs les différences peuvent être affichées en :
Sélectionnez (activer / désactiver) l'option Imbrication les Changements dans l'onglet Audit du ruban pour déterminer la vue à utiliser. |
|
Audit |
Présente des informations d'audit détaillées : |
|
Admin |
Voir L'onglet Admin. pour information. |





